![图片[1]-2026ECDA英国新锐创意设计奖参赛步骤](https://www.cnchuangsai.com/wp-content/uploads/2025/12/ECDA%E6%B5%B7%E6%8A%A5%E5%8E%BB%E6%95%8F.png)
移动端参赛步骤
①点击上方【参赛入口】/【扫码报名】进入大赛主页,或点击此处进入创赛云主页

②进入2026ECDA英国新锐创意设计奖大赛主页,选择想要参加的赛道,以【自由主题】为例

③点击【立即购买】,按实际情况填写参赛信息,填写后点击【立即购买】完成支付后即为报名成功


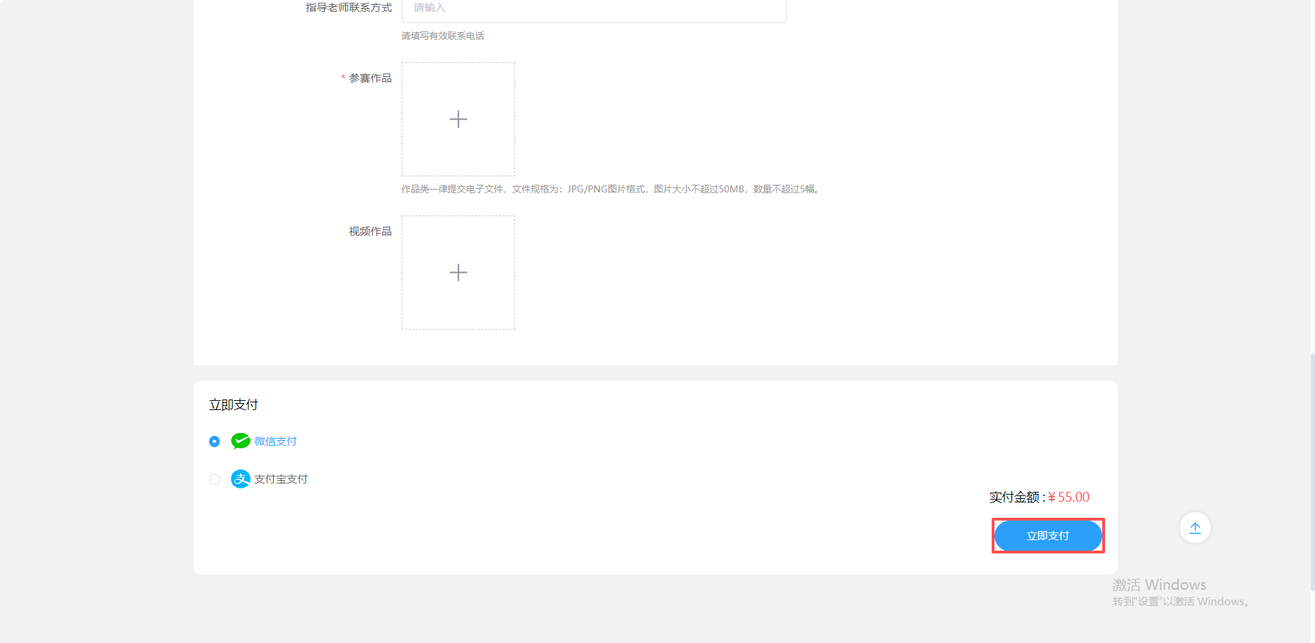
PC端参赛步骤
①点击此处进入创赛云平台主页,进入2026ECDA英国新锐创意设计奖大赛主页

②选择想要参加的赛道,以【自由主题】为例,点击自由主题

③点击【立即购买】,按实际情况填写参赛信息,填写后点击【立即支付】完成支付后即为报名成功



© 版权声明
本网站中未标注“来源或是标注“来源**(网站)”的作品,均转载于第三方网络平台,本网站转载系出于传递设计大赛信息之目的,不保证所有赛事的准确性、和完整性,请您在阅读、创作过程中自行确认,不代表本站的观点和立场,版权归原作者所有。若有侵权或异议请联系我们删除。
THE END














